1.8. Sentinel系列产品介绍

1.8.1. Sentinel-1 产品

SCIHUBASF 均可以下载 Sentinel 系列卫星产品数据, 有关 Sentinel-1 SAR 的信息可在 这里 查看.

Sentinel-1 雷达参数与工作模式

Sentinel-1 合成孔径雷达参数如 表 1.7

表 1.7 Sentinel-1平台参数

Centre frequency

5.405 GHz (corresponding to a wavelength of ~5.5465763cm cm)

Bandwidth

0-100 MHz (programmable)

Polarisation

HH+HV, VV+VH, VV, HH

Incidence angle range

20°- 46°

Look direction

right

Antenna type

Slotted waveguide radiators

Antenna size

12.3 m x 0.821 m

Antenna mass

880 kg (representing 40% of the total launch mass)

Azimuth beam width

0.23°

Azimuth beam steering range

-0.9° to +0.9°

Elevation beam width

3.43°

Elevation beam steering range

-13.0° to +12.3°

RF Peak power

  • 4.368 kW, - 4.075 kW (IW, dual polarisations)

Pulse width

5-100 µs (programmable)

Transmit duty cycle

Max 12%, SM 8.5%, IW 9%, EW 5%, WV 0.8%

Receiver noise figure at module input

3 dB

Maximum range bandwidth

100 MHz

PRF (Pulse Repetition Frequency)

1 000 - 3 000 Hz (programmable)

Data compression

FDBAQ (Flexible Dynamic Block Adaptive Quantization)

ADC sampling frequency

300 MHz (real sampling)

Data quantisation

10 bit

Total instrument mass (including antenna)

945 kg

Attitude steering

Zero-Doppler steering and roll steering

Sentinel-1产品格式

传感器类型与产品类型

Sentinel-1 SAR 具有多种传感器模式和数据产品, 列举如下:

  • 传感器模式 (Sensor Mode)
    • Level-0 and Level-1
      • 条带式 (Strip Map, SM): 80 km swath, 5 x 5 m spatial resolution

      • 干涉宽幅式 (Interferometric Wide Swath, IW): 250 km swath, 5 x 20 m spatial resolution

      • 超宽幅式 (Extra Wide Swath, EW): 400 km swath, 20 x 40 m spatial resolution

    • Level-2
      • Wave (WV)

      • 干涉宽幅宽式 (Interferometric Wide Swath, IW)

      • 超宽幅宽式 (Extra Wide Swath, EW)

  • 产品类型 (Product Type)
    • Level-0
      • 原始回波数据格式 RAW

    • Level-1
      • 单视复数格式 (Single Look Complex, SLC)

      • 地距探测格式 Ground Range Detected (GRD)

    • Level-2
      • (Ocean, OCN) 包含3种成份: Ocean Swell spectra (OSW), Ocean Wind Fields (OWI), Surface Radial Velocities (RVL).

Sentinel1 SAR Level 1 级别产品

图 1.37 Sentinel1 SAR Level 1 级别产品

提示

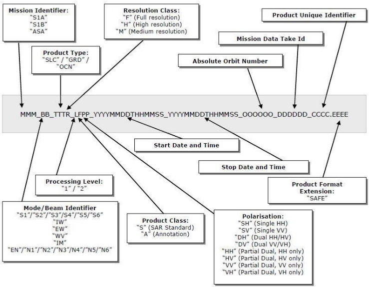
Sentinel 产品数据命名格式

Sentinel Product Naming Convention

图 1.38 Sentinel 产品命名格式

举例如下

  • S1A_S3_SLC__1SDV_20191202T094416_20191202T094445_030167_037285_9342 : Sentinel1A_S3_单视复数_L1SAR双V极化(VV/VH)_起始时间_结束时间_绝对轨道号_任务数据获取ID_产品特有ID

  • S1A_S3_RAW__0SDV_20191202T094415_20191202T094446_030167_037285_0156 : Sentinel1A_S3_原始数据_L0SAR双V极化(VV/VH)_起始时间_结束时间_绝对轨道号_任务数据获取ID_产品特有ID

数据下载与处理

下载数据需要注册账号. 从scihub上下载数据可根据 Self Registration 页面说明注册账号, 具体使用方法参见 Overview; 从 asf 下载数据需要注册 EARTHDATA 账号. 若下载过慢, 可以使用多线程工具 (如 aria2c).

提示

从scihub上下载数据时, 可通过右击设置多边形搜索区域.

Sentinel1 Level0级数据解析

Sentinel1 Level0 有四种数据产品: 标准产品、校正产品、噪声产品、标记产品; 波束模式可以为 SM, IW, EW, WV; 极化模式可以为单极化和双极化. 由于块自适应量化型 (Block Adaptive Quantisation-like, BAQ) 原始数据压缩器会引入量化噪声, 造成信噪比下降, 因而 Sentinel1 数据采用弹性动态块自适应量化 (Flexible Dynamic Block Adaptive Quantisation, FDBAQ) 技术, FDBAQ是基于熵约束块自适应量化(Entropy Constrained Block Adaptive Quantisation, ECBAQ)算法做出的改进.

Sentinel产品数据格式基于欧洲标准文件格式(Standard Archive Format for Europe, SAFE)定制. SENTINEL-SAFE 格式包裹了一个包含二进制格式的图像数据和XML格式的产品元数据(metadata), 用法相当灵活, 足以表达各级别的Sentinel数据产品. 通常 Sentinel Level0 级 SAFE 格式产品包含以下文件:

  • manifest.safe : 以XML格式保存一般的产品信息(平台, 任务, 仪器, 产品历史, 时序, 轨道等等)

  • xxxxx.dat : 观测数据组件(若为单极化则含有一个二进制数据文件, 若为双极化则含有两个二进制数据文件), 数据以大端(big-endian)格式存储

  • xxxx_index.dat : 索引数据组件(若为单极化则含有一个二进制索引文件, 若为双极化则含有两个二进制索引文件), 索引数据包含了数据逻辑块描述(字节位置, 时间, 大小等等), 它指向了观测数据中的子块, 使得可以快速获取子块数据.

  • xxxx_annot.dat : 注释数据组件是二进制文件, 索引数据文件(若为单极化则含有一个二进制索引文件, 若为双极化则含有两个二进制索引文件), 索引数据包含了数据逻辑块描述(字节位置, 时间, 大小等等), 它指向了观测数据中的子块, 使得可以快速获取子块数据.

  • support : 表示数据文件的支持文件夹, 以XML格式提供观测数据和注释数据的格式或语法信息.

图 1.39 所示, 为双极化RAW格式数据, 可以看到上述文件组件, 详细的Level0级文件格式可参考文档 Sentinel1 Level0 Product Format Specifications

Sentinel1 SAR Level 0 级别产品SAFE文件结构示例

图 1.39 Sentinel1 SAR Level 0 级别产品SAFE文件结构示例

1.8.2. Sentinel-2 雷达